Dapps Examples

35 Awesome Examples Of How Blockchain Is Changing The Web Web3 Blockchain Blockchaintechnology Da Blockchain Computer Maintenance Cyber Security Awareness

35 Awesome Examples Of How Blockchain Is Changing The Web Web3 Blockchain Blockchaintechnology Da Blockchain Computer Maintenance Cyber Security Awareness

What Are Dapps Decentralized Applications Explained Nirolution Blockchain Application Cyber Security Technology

What Are Dapps Decentralized Applications Explained Nirolution Blockchain Application Cyber Security Technology

Dapps Jpg 2200 1700 College Guide Goal Setting A Day In Life

Dapps Jpg 2200 1700 College Guide Goal Setting A Day In Life

Wow Eth Decentralized Apps List Https Dappradar Com Contribute Now And You Will See The Reporter On The List Before December R Blockchain Apps List List

Wow Eth Decentralized Apps List Https Dappradar Com Contribute Now And You Will See The Reporter On The List Before December R Blockchain Apps List List

Neo Dapps Ecosystem Infographic Complete List Of Neo Decentralized Blockchain Applications Blockchaintechnology Blockchain Ecosystems Blockchain Technology

Neo Dapps Ecosystem Infographic Complete List Of Neo Decentralized Blockchain Applications Blockchaintechnology Blockchain Ecosystems Blockchain Technology

Easier Faster Dapps On The Ethereum Classic Blockchain Blockchain Gas Cost Data Services

Easier Faster Dapps On The Ethereum Classic Blockchain Blockchain Gas Cost Data Services

Easier Faster Dapps On The Ethereum Classic Blockchain Blockchain Gas Cost Data Services

Welcome to the exciting world of dapps.

Dapps examples. For example the safe network uses the omni protocol for issuing safecoins that are then used to build distributed file storage. Cryptokitties and another similar gaming based dapp dice games have failed to attract similar traction since. Closely linked to gaming dapps and with similar security and cost benefits to dexs gambling is a major area of dapp growth. You can remember them by applying the dapps rule developed by skip downing 2011.

These types of dapps use the protocol of a type ii dapp. With these tools available developers made dapps that have real life use cases ranging from asset management to resource planning. Other notable examples include stellarx forkdelta and waves. Help students write effective goals that will provide them with motivation and an increased likelihood of completion.

Explain to students that to be truly motivating a goal needs five qualities. A notable example was the dapp cryptokitties which crashed the ethereum network at the height of its popularity. At the same time you can also borrow from compound finance without the need of getting into kyc and other typical paperwork. You ve likely heard the term perhaps in relation to ethereum or the golem super computer but maybe you re wondering what these technologies are and you d like to see good examples of dapps.

In fact for all intent and purposes developing a frontend for a dapp written html is the exact same as developing a website and converting from web 2 to web 3 is in many cases trivial. In this article we ll provide an overview of dapps give some examples and look at benefits to the blockchain community and the broader digital. Eth dapps from various categories. Type iii dapps are similar to specialized software that uses one of the proceeding types of software like a mail merge tool that uses a word processor 5 notable examples of decentralized apps now that you understand the definitions and characteristics of a dapp let s consider some examples.

Discover the possibilities of the ethereum eos hive klaytn and neo blockchains with the definitive registry of dapp projects. If you like bootstrap or any other framework you can continue using them as the frontend of dapps have full network access and cdns are accessible. The institute of electrical and electronics engineers hosted conferences on dapps in 2019 and 2020. Gambling dapps encompass traditional casino games like poker and roulette as well as blockchain based sports betting.

The omni protocol is an example of type ii decentralized application. Using the dapps formula for student goal setting.

5 Exciting Examples Of Dapps Blockchain Cloud Computing Services Science And Technology News

5 Exciting Examples Of Dapps Blockchain Cloud Computing Services Science And Technology News

Here S How Blockchain S Web 3 0 Would Impact Businesses In 2020 Messaging App Blockchain App Development Companies

Here S How Blockchain S Web 3 0 Would Impact Businesses In 2020 Messaging App Blockchain App Development Companies

Where Can I Find Some Solidity Smart Contract Source Code Examples Ethereum Stack Exchange In 2020 Coding Source Code This Or That Questions

Where Can I Find Some Solidity Smart Contract Source Code Examples Ethereum Stack Exchange In 2020 Coding Source Code This Or That Questions

Landing Page Example Hedgehog Audius Co Landing Page Examples Landing Page Inspiration Landing

Landing Page Example Hedgehog Audius Co Landing Page Examples Landing Page Inspiration Landing

Hyperledger Fabric Architecture Technology Solutions Blockchain Blockchain Technology

Hyperledger Fabric Architecture Technology Solutions Blockchain Blockchain Technology

Blockchain Blockchainfirm Security Technology Cryptocurrency Bitcoin Ico Ieo Icomarkeing Supplychain Dapps Smartcon Blockchain Blockchain Technology

Blockchain Blockchainfirm Security Technology Cryptocurrency Bitcoin Ico Ieo Icomarkeing Supplychain Dapps Smartcon Blockchain Blockchain Technology

Fintech Jargon Buster The Innovation Shaping The Future Of Finance Bitcoin Blockchain Cockroach Ethereum Smart Con Fintech Blockchain Cryptocurrency

Fintech Jargon Buster The Innovation Shaping The Future Of Finance Bitcoin Blockchain Cockroach Ethereum Smart Con Fintech Blockchain Cryptocurrency

5 Best Blockchain Technology Development Companies Blockchain Blockchain Technology Cryptocurrency

5 Best Blockchain Technology Development Companies Blockchain Blockchain Technology Cryptocurrency

Smart Contract On Blockchain Illustrated Bfsi Fintech Credit Default Swap Blockchain Contract

Smart Contract On Blockchain Illustrated Bfsi Fintech Credit Default Swap Blockchain Contract

Market Is Down 2 87 Top Five In Maket Cap Top Five In Crypto Bitcoin Cryptocurrency Blockchain In 2020 Bitcoin Price Investing Crypto Currencies

Market Is Down 2 87 Top Five In Maket Cap Top Five In Crypto Bitcoin Cryptocurrency Blockchain In 2020 Bitcoin Price Investing Crypto Currencies

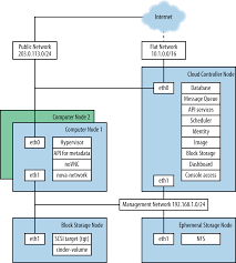
Chapter 1 Architecture Examples Openstack Operations Guide Public Network Architecture Chapter

Chapter 1 Architecture Examples Openstack Operations Guide Public Network Architecture Chapter

Https Encrypted Tbn0 Gstatic Com Images Q Tbn 3aand9gctqhaa Fqputwt22znxdfnwwkvlggju3lsxcq Usqp Cau

Https Encrypted Tbn0 Gstatic Com Images Q Tbn 3aand9gctqhaa Fqputwt22znxdfnwwkvlggju3lsxcq Usqp Cau

Simplicable Photo Enterprise Architecture Enterprise Principles

Simplicable Photo Enterprise Architecture Enterprise Principles

Source : pinterest.com